0. 코틀린이란? (위키피디아)
코틀린(영어: Kotlin, IPA: /ˈkɒtlɪn/[2])은 젯브레인즈사에서 개발하는 크로스 플랫폼 범용 프로그래밍 언어로, 자바와 완벽하게 호환되게 설계되었으며 일반적으로 JVM에서 사용되나 자바스크립트, LLVM 그리고 데이터 사이언스 영역에서도 사용 가능하다.
파일 확장자는 일반적으로 .kt를 사용하며 코틀린 스크립트는 .kts를 사용한다.
코틀린은 2019년 5월 7일 이후로 구글의 안드로이드 앱 개발에서 선호하는 언어가 되었다.
코틀린 버전 정보 (위키피디아)

1. IntelliJ 설치하기!
1. IntelliJ 공식 홈페이지 접속

2.Download 버튼을 클릭하여 Download Page로 이동

3. 처음 Download 페이지를 가면 Ultimate 버전이 보이는데, Community 버전으로 다운로드 할 예정이기에 아래로 스크롤 내려서 Community 버전 찾기 (Community 버전 : 무료, Ultimate 버전 : 유료)

4. 내리다보면 아래 사진처럼 Community Edition 나옴! Download 클릭하여 다운받기

5. Download 완료 후, 설치 파일 실행하여 설치 진행

6. 설치 폴더 지정 (기본값)

7. 설치 옵션에서 PATH 변수 업데이트(재시작 필요) 부분의 "PATH에 "bin" 폴더 추가" 항목 체크 후 진행하면 설치 완료!

2. 프로젝트 생성하기
1. IntelliJ IDEA를 실행시키면 첫 화면으로 아래와 같은 사진이 나옴. Skip Import 눌러서 진행 (Import할 Settings가 있으면 알아서 선택)

2. New Project 버튼 눌러서 Project 생성 시작

3. 왼쪽 메뉴에서 Kotlin 선택, Name 항목에 Project 이름 작성 후 Create!

4. 프로젝트가 생성되면 아래와 같이 Main.kt 코드가 자동으로 생성 됨!
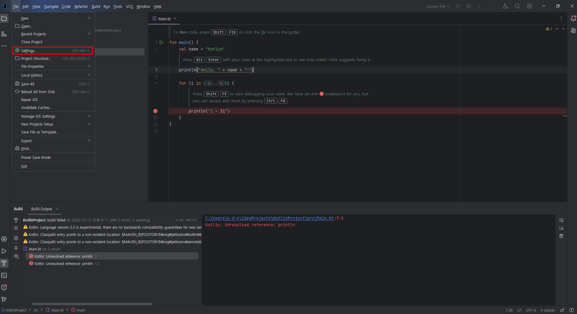
바로 실행을 시켜보면 아래와 같이 Unresolved reference: println 에러가 발생 (Settings 값 변경 필요)

5. Edit - Settings..을 눌러서 Setting 화면으로 들어가기! (Ctrl + Alt + S, 단축키 사용 가능)

6. 왼쪽 메뉴에서 "Build, Execution, Deployment" - "Compiler" - "Kotlin Compiler"로 들어가기
처음에는 아래와 같이 "Bundled (1.9.24-release-822)"로 선택되어있고, Language version과 API version이 2.0으로 선택되어 있음

7. Kotlin compiler version을 선택 후, 똑같은 버전인 "Bundled (1.9.24-release-822)"을 다시 선택하면 그에 맞게 Language version과 API version이 1.9로 바뀜!

8. 변경한 설정값 저장 후, 다시 실행시켜보면 에러 없이 잘 실행 됨!

3. REPL 사용하기
REPL은 Read/Evaluate/Print Loop의 약자이며, 사용자가 입력한 코드를 바로 읽어서 결과를 출력할 수 있게 도와주는 대화형 셸이다.
1. Tools - Kotlin - Kotlin REPL (experimental) 클릭!

2. 아래에 REPL이 열림

3. 아래와 같이 "1 + 2" 입력하고, Ctrl + Enter를 눌러 실행할 수 있음. 실행 결과는 아래에 바로 나옴

설치 및 환경 설정 완료!
'Kotlin' 카테고리의 다른 글
| 4. 코틀린 Null (1) | 2024.11.09 |
|---|---|
| 3. 코틀린 자료형 (0) | 2024.11.09 |
| 2. 코틀린 기본 문법 (1) | 2024.10.13 |